TURBOdesign Pumps & Fans
TURBOdesign Suite provides tools to designers to put them in direct control of aerodynamic design to streamline every step of the design process for turbomachinery components.
Our Pumps & Fans packages
TURBOdesign Compressors & Turbines
TURBOdesign Suite provides tools to designers to put them in direct control of aerodynamic design to streamline every step of the design process for turbomachinery components.
Our Compressors and Turbines packages...
TURBOdesign Optima
TURBOdesign Suite provides tools to designers to put them in direct control of aerodynamic design to streamline every step of the design process for turbomachinery components.
TURBOdesign Optima is our automatic optimization package
3D Blade Design
Our turbomachinery design toolkits include one on 3D blade design...
Meanline Design
TURBOdesign Suite provides tools to designers to put them in direct control of aerodynamic design to streamline every step of the design process for turbomachinery components.
Lorem ipsum dolor sit amet, consectetur adipiscing elit. Suspendisse varius enim in eros elementum tristique.
Lorem ipsum dolor sit amet, consectetur adipiscing elit. Suspendisse varius enim in eros elementum tristique. Duis cursus, mi quis viverra ornare, eros dolor interdum nulla, ut commodo diam libero vitae erat. Aenean faucibus nibh et justo cursus id rutrum lorem imperdiet. Nunc ut sem vitae risus tristique posuere.
Volute/Scroll Geometries
TURBOdesign Suite provides tools to designers to put them in direct control of aerodynamic design to streamline every step of the design process for turbomachinery components.
Lorem ipsum dolor sit amet, consectetur adipiscing elit. Suspendisse varius enim in eros elementum tristique. Duis cursus, mi quis viverra ornare, eros dolor interdum nulla, ut commodo diam libero vitae erat. Aenean faucibus nibh et justo cursus id rutrum lorem imperdiet. Nunc ut sem vitae risus tristique posuere.
Multi-Objective Optimization
TURBOdesign Suite provides tools to designers to put them in direct control of aerodynamic design to streamline every step of the design process for turbomachinery components.
Lorem ipsum dolor sit amet, consectetur adipiscing elit. Suspendisse varius enim in eros elementum tristique. Duis cursus, mi quis viverra ornare, eros dolor interdum nulla, ut commodo diam libero vitae erat. Aenean faucibus nibh et justo cursus id rutrum lorem imperdiet. Nunc ut sem vitae risus tristique posuere.
Compressors
Test
Fans and Blowers
Test
Pumps and Hydraulic Turbines
Test
High Speed Turbines
Test
Academia
Test
Design Consultancy
Test
Research and Development
Test
Training
Blog
Catch up with the very latest and useful articles
Case Studies
Read our success stories from companies of all sizes who are transforming the way they design turbomachinery components.
Consultancy Summaries
Read our success stories from companies of all sizes who are transforming the way they design turbomachinery components.
Publication
Browse the latest and previous editions of our publications library
On-Demand Webinar Library
Playback our webinars
White Paper
Browse our white paper library.

WEG was founded in 1961 and is a global electro-electronic equipment company, operating in the capital goods sector with focus on electric motors, gearboxes and drives and controls, energy generation and transformers, electrification products and systems, automation and digitalization and Liquid and Powder Coatings.
WEG stands out in innovation by constantly developing solutions to meet the major trends in energy efficiency, renewable energy and electric mobility.
With manufacturing units in 15 countries and present in more than 120 countries, the company has more than 40,000 employees worldwide. WEG’s net revenue reached R$ 32.5 billion (US$ 6 billion) in 2023, 52.9% from external markets.

WEG’s hydraulic design team was looking for a tool to help speed up the hydraulic turbines design and optimization process for new and refurbishment projects.
The main requirements were to find a design tool specifically dedicated to the hydraulic turbines, including runner geometry, vanes profiles and volute, ideally the tool would allow for the parametric and rapid optimization of the components helping the team to improve efficiencies and reduce development times and costs.
The team run a comprehensive investigation and benchmark of the design tools available in the market, they found that among the solution investigated some turbomachinery design tools were too simplistic in a textbook approach to blade design, other were not suitable to the Francis hydraulic turbine runner shapes and some CAD derived tools would require to manually adjust many geometrical parameters.
Acquisition costs and return on investment also played a very important role with increasing computational requirements to optimise turbines beyond state-of-the-art performance levels. The team needed a unique solution that could provide a significant competitive advantage.
WEG ultimately selected TURBOdesign Suite and its 3D Inverse Design approach for the design and optimization of their hydraulic turbines as it provided several advantages over the other tools:
• The ability to quickly generate new blade profiles that would meet the required characteristics and new conditions for each specific project
• The 3D Inverse Design approach of TURBOdesign1 provides a more logical blade design process which allows hydraulic designers to save a considerable amount of time in avoiding most manual work, such as trial and error of geometrical blade modifications.
• Another benefit is the generality of the blade loading used in TURBOdesign1 facilitates development of general know-how and wider knowledge about the hydraulic design process for various sizes of runners.

The ability to quickly develop design knowledge offers many benefits for the designers and wider references for future designs in both new and refurbishment projects around the world.
Adopting TURBOdesign Suite was a seamless operation, WEG team started with a three months pilot project working in parallel with ADT’s design team on a design case to gain knowledge in the basic software operations, a real reference Francis runner case was selected for reverse engineering and redesign followed by optimization.
The reverse engineering function allowed the team to analyse existing runners and automatically extract the meridional flow paths, blade thickness and stacking angles. A unique capability of the 3D Inverse Design is to not only load existing reference geometries, but also to allow analysis of the existing spanwise and streamwise components of the blade loading profiles that directly control the runner hydrodynamic performance, exit velocities and turbine Head.

TURBOdesign not only provides geometrical data, it also includes a 3D surface pressure and velocities solution that allows for immediate comparison of the design performances without having to run expensive and time-consuming 3D CFD for each design candidate.
Important hydrodynamic performance parameters such as minimum surface pressure, related to cavitation, diffusion ratio and profile losses, related to efficiency, are automatically calculated in the project manager which retains a record of every design created and allows for immediate comparison between the different designs hence showing progress one design after another.
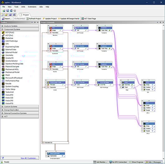
The integration within the existing CAE environment was seamless, TURBOdesign export geometries in point, surface or solid formats for all major CAD, CFD and FEA software, it also links directly to CFD and Optimization codes allowing full stage optimization even for multiple operating conditions.


Return on Investment
For WEG, the biggest advantage of TURBOdesign is that design projects are completed much faster, saving time and avoiding a large amount of manual work. By reducing the time required to develop a new hydraulic profile, and with a corresponding cost reduction, they estimate the return on investment to be well within the first year of software usage.
A more subdued subheading
